PapalKicks
clitmap
ArtemisIILaunch
separation
HumanoidFLOTUS
AnInterestingWorld
IMG 6602
caressing
TheMotherBoard
PartOfTheDance
lowered subtractive voice
RRRRAAAAAWWWWWWRRRRRRR
SunsetOnMars
IMG 0935
Late Night Council of Advice   2026 02 09 23.09.14
ColumbiaRiverMap
MouseBomb
100AcreWoodWinnieThePoohMap
Longque Chen Beetle Timber Equipment
Longque Chen New Mech v008
Longque Chen Timber Mech 17
Ozymandias Cat Screens Watchmen
Exceptional Client
curselifted
Honored Customer
Esteemed User
BuddhaCat
temple
frickinbeaned
ouroborusportal
Screenshot 2025 08 24 at 11.11.28 PM
Anime Guy Image Aug 22 2025
📄
StoneZine 01
WilliamsburgGeneology
LilSoldierJames
Bernini Hand Gripping Thigh
SheepThankingDog
LAProtestsJune2025
anrealagescreenfashionstill
norman rockwell free speech
complexity
Portrait Enhanced NR
help1
help2
Group 9
buttons
byte
Group 7
Group 8
jamesinthefog
ELFDiagram1
ELFDiagram2
ELFDiagram3
ELFDiagram4
EvilJoe
EcoIndustrialVillageGEN
bison cyborg style sacred geometry 156061 19
cpda0fsfwpy81
21j5M0tP
8hefH7nW
apFGK6vy
FJBaXwPXwAAAiL0
moodygoth3
moodygoth4
moodygoth2
moodystoner
regenag
godisglorious
nazishollowearth
E4GDyKqXwAMsRfA
WizardKingLoverWarrior
IMG 7205
IMG 7207
IMG 7208
IMG 7247
IMG 7248
IMG 7249
gildmeme
IMG 0910
VeryThinLine V02 540
axioms
leaveinhuff
recurse
urbitshrugwhite
fukvisa
donnypaganmeme
CABrainMeme
capitolprotest1
cycle
En9w6qIXYAIkzVC
8dtyuaNl 3105181419301gpadd
ElsWW3KXgAUM1zF
tthpnHa
supremeforceone
surrealllllll
czufiremap
whatmasktowear
china infiltration cartoon
wall street money laundering
scroogemcduck
coviddiseasetimeline
dinosincity
dinosincity2
dinosincity3
IMG 8255
IMG 8256
IMG 8257
IMG 8258
EdOAT2aXkAEm93R
IMG 8229
spongebobtimecard
concepts
LANGUAGEISBRANDING
consp
SpaceXLaunchManned
MNProtestFireFlag
Panorama
SpaceXLaunchManned3
SpaceXLaunchManned4
minefield
flyingfortress
EYGpbHRXkAArzL5
docmanhattan
SilverSpire of Life and Field  Medium
coronagene
emissionschart
ufoguy
VirgilSlide
balloonsquid
LaurieAnderson
nestedspeechbubbles
LongBeing
EW55tKpX0AUGGo8
IndieConstultantsAreWizards
okboomerbrrrr
braincage
americasanswer
MoreMoreMoreMore
PourItOn
SpeedUpproduction
StepOnEm
YoullWorkForHim
HypermediaHandshake
HighTechWarMachines
RavenInVenice
SteppingIntoComputer
CoffinDanceComic
DuneScreenshot
TheALchemist
OhioProtestorsOpenBusinessesCorona
arietty1
chihiro1
AncientTodoList
KevinKnuthElectronQuote
tradgirlbrownhair
sauna
spa
ComputerConnectsHearts
Masquiat
IntuitionPrinterGoBrrrr
tupac
bizrunways
COVID19DNAsequenceImage
FEMAZones
TextEditorKeyboardShortcuts
TranscendentDependentArising
LiquidComputing
bubblepruning
visabubble
DistortedMe
IMG 8022
metabolicpathways
UselessEfficiencyQuote
OzymandiasScreens
NeonGenesisEvanjuulion
EpistoMap
ConflictInLiterature
TacitCoordinationSchelling
TattooConceptSketch
Eva02
WhatIsHappinessEvangelion
LovecraftMemoryQuote
EverythingIsANetworkQuote
WritingCadenceGaryProvost
CorporateSigils0
CorporateSigils1
CorporateSigils2
SweetSolarpunkCityArt
MisDisinformation
PGandEAt5
SocialMediaFromInformationOpsArmyBook
TomorrowAndTomorrowAndTomorrow
BorgesExactitudeInScience
HoffmanBeetle
iphone30
Bird Wings
TheFutureIsSolarpunk
PARAMap
seamless map19 1
chart
www.fruitrollup.org
gingerbread
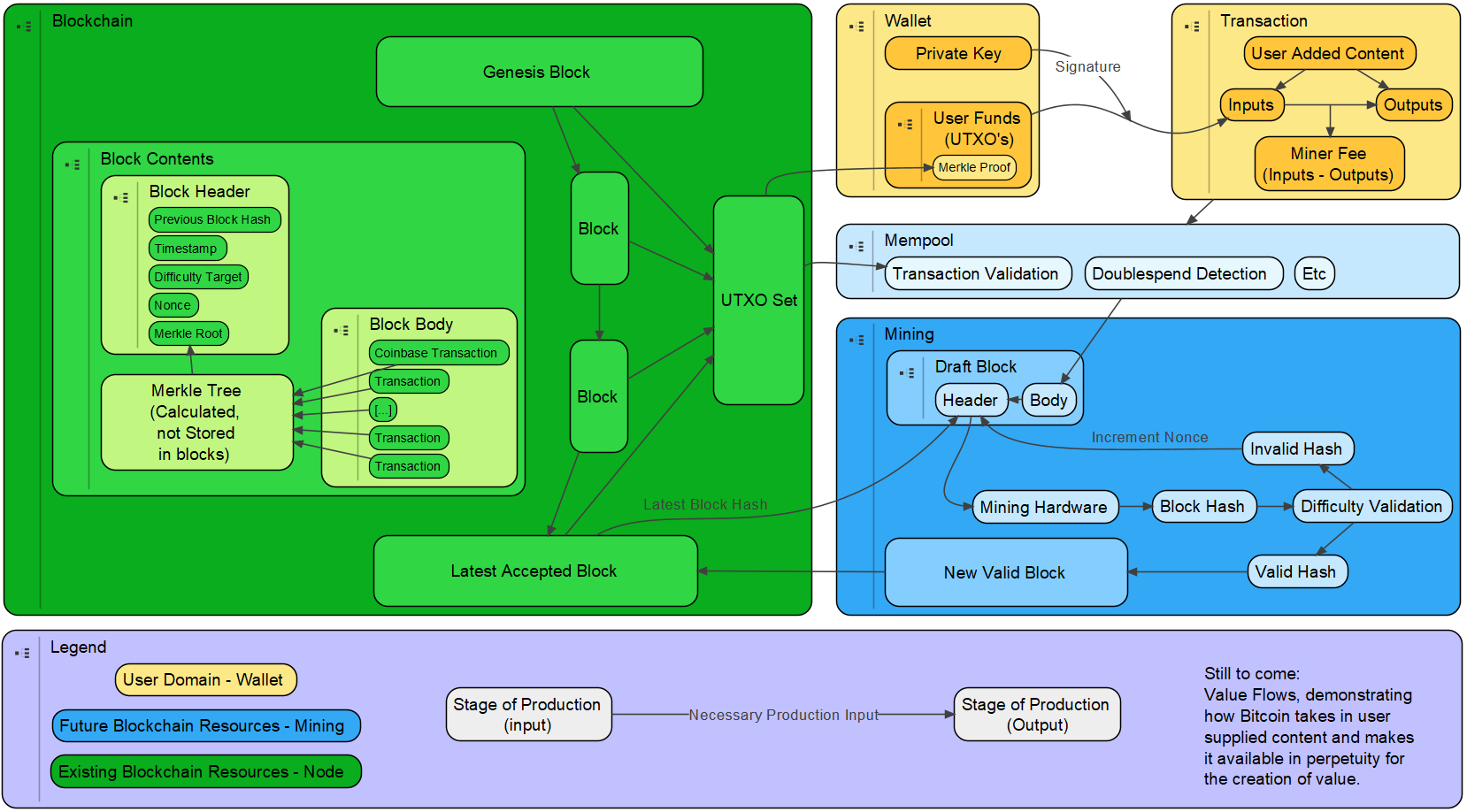
BitcoinResourceMap
DisciplineFlowSurrender
Animation Grid GrossPrimaryProductivity 2001to2011
WittgensteinMeme
buttholecharging
ASASEYEDURU
bellsandrobes
WaterColorBDSM
GreatAwakeningMap 11x14 V10 Night
cooperation
ValerieOnMyShoulders
FutureofInfoRenaissaneHumanism
Feynman On Nature
HammingQuestions
SanDiegoOceanBeachParkDrawing
Tattoo
myrt
AKU
eyes
awww yeah
KritiMajorLazerFirstRoll
SeasickJimmy
spacestation
space = random